The E-Commerce system is a quintessential online retail platform that facilitates the buying and selling of products. This reference architecture demonstrates key aspects such as inventory management, online transactions, user authentication, and digital marketing.
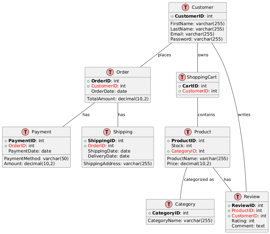
The primary entities in this system include Product, Customer, Order, Shopping Cart, Payment, Shipping, Category, and Review. Here’s a simplified ER diagram representing these entities and their relationships:
@startuml
!define table(x) class x << (T,#FFAAAA) >>
!define primary_key(x) <b>x</b>
!define foreign_key(x) <color:red>x</color>
table(Product) {
+primary_key(ProductID): int
ProductName: varchar(255)
Price: decimal(10,2)
Stock: int
+foreign_key(CategoryID): int
}
table(Customer) {
+primary_key(CustomerID): int
FirstName: varchar(255)
LastName: varchar(255)
Email: varchar(255)
Password: varchar(255)
}
table(Order) {
+primary_key(OrderID): int
+foreign_key(CustomerID): int
OrderDate: date
TotalAmount: decimal(10,2)
}
table(ShoppingCart) {
+primary_key(CartID): int
+foreign_key(CustomerID): int
}
table(Payment) {
+primary_key(PaymentID): int
+foreign_key(OrderID): int
PaymentMethod: varchar(50)
PaymentDate: date
Amount: decimal(10,2)
}
table(Shipping) {
+primary_key(ShippingID): int
+foreign_key(OrderID): int
ShippingAddress: varchar(255)
ShippingDate: date
DeliveryDate: date
}
table(Category) {
+primary_key(CategoryID): int
CategoryName: varchar(255)
}
table(Review) {
+primary_key(ReviewID): int
+foreign_key(ProductID): int
+foreign_key(CustomerID): int
Rating: int
Comment: text
}
Product -- Category : categorized as
Product -- Review : has
Customer -- ShoppingCart : owns
Customer -- Order : places
Customer -- Review : writes
Order -- Payment : has
Order -- Shipping : has
ShoppingCart -- Product : contains
@enduml

This simplified E-Commerce model serves as a basis for understanding the relationships and interactions within an online retail system. It can be further expanded or modified to meet the specific needs of different E-Commerce platforms.